⭐️ Transform data chaos into clarity with JSON Crack - the ultimate JSON visualization solution.
fork from : https://github.com/AykutSarac/jsoncrack.com.git

Aykut Saraç b2d1891d64 hide null keys from node 3 years ago
preview a9d7a13656 update README.md 3 years ago
public 45061c16f4 update favicon 3 years ago
src b2d1891d64 hide null keys from node 3 years ago
.babelrc 3dff180408 initial commit 3 years ago
.eslintrc.json ed09c71d92 setup test environment 3 years ago
.gitignore a4da57fa41 Initial commit from Create Next App 3 years ago
.travis.yml 0c37312277 Merge pull request #4 from AykutSarac/reaflow-implementation 3 years ago
LICENSE 191b692006 Create LICENSE 3 years ago
README.md a9d7a13656 update README.md 3 years ago
jest.config.ts ed09c71d92 setup test environment 3 years ago
jest.setup.ts ed09c71d92 setup test environment 3 years ago
next-env.d.ts a4da57fa41 Initial commit from Create Next App 3 years ago
next.config.js 3425f79e1b fix nextjs rendering issue 3 years ago
package.json 3425f79e1b fix nextjs rendering issue 3 years ago
tsconfig.json 8b2822221f convert parser into TS 3 years ago
yarn.lock 3425f79e1b fix nextjs rendering issue 3 years ago

README.md

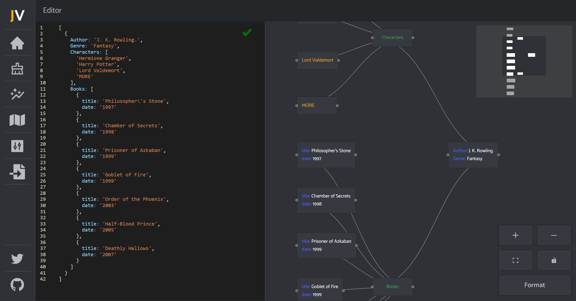
JSON Visio (jsonvisio.com)

Simple visualization tool for your JSON data. No forced structure, paste your JSON and view it instantly.

Check it out! jsonvisio.com

Preview

Preview

Preview