⭐️ Transform data chaos into clarity with JSON Crack - the ultimate JSON visualization solution.
fork from : https://github.com/AykutSarac/jsoncrack.com.git

Aykut Saraç 9ef5ce0a34 add split pane pkg 4 năm trước cách đây
preview a9d7a13656 update README.md 4 năm trước cách đây
public 45061c16f4 update favicon 4 năm trước cách đây
src 909ec06c17 add types 4 năm trước cách đây
.babelrc 3dff180408 initial commit 4 năm trước cách đây
.eslintrc.json ed09c71d92 setup test environment 4 năm trước cách đây
.gitignore a4da57fa41 Initial commit from Create Next App 4 năm trước cách đây
.travis.yml b38fc1a942 create travis.yml 4 năm trước cách đây
LICENSE 191b692006 Create LICENSE 4 năm trước cách đây
README.md a9d7a13656 update README.md 4 năm trước cách đây
jest.config.ts ed09c71d92 setup test environment 4 năm trước cách đây
jest.setup.ts ed09c71d92 setup test environment 4 năm trước cách đây
next-env.d.ts a4da57fa41 Initial commit from Create Next App 4 năm trước cách đây
next.config.js 08755fef54 remove unused variable 4 năm trước cách đây
package.json 80c97ba317 add split pane to editor 4 năm trước cách đây
tsconfig.json 8b2822221f convert parser into TS 4 năm trước cách đây
yarn.lock 9ef5ce0a34 add split pane pkg 4 năm trước cách đây

README.md

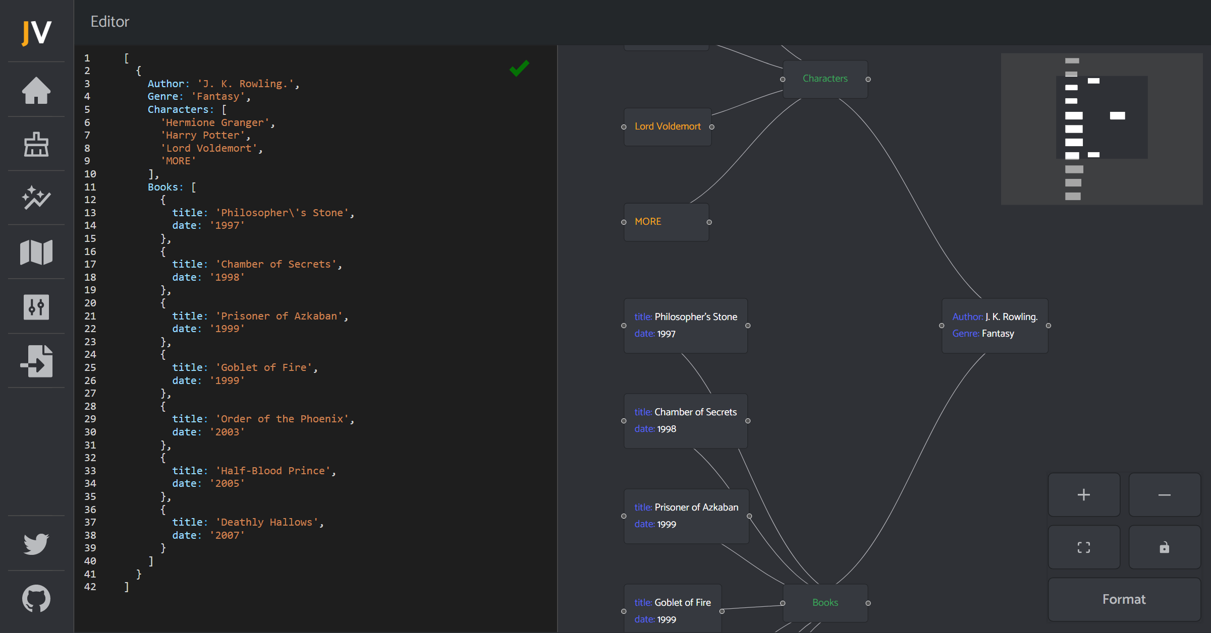
JSON Visio (jsonvisio.com)

Simple visualization tool for your JSON data. No forced structure, paste your JSON and view it instantly.

Check it out! jsonvisio.com

Preview

Preview

Preview