⭐️ Transform data chaos into clarity with JSON Crack - the ultimate JSON visualization solution.
fork from : https://github.com/AykutSarac/jsoncrack.com.git

Aykut Saraç 9d894e649d clean code & fix structure 3 gadi atpakaļ
preview a9d7a13656 update README.md 3 gadi atpakaļ
public 45061c16f4 update favicon 3 gadi atpakaļ
src 9d894e649d clean code & fix structure 3 gadi atpakaļ
.babelrc 3dff180408 initial commit 3 gadi atpakaļ
.eslintrc.json ed09c71d92 setup test environment 3 gadi atpakaļ
.gitignore a4da57fa41 Initial commit from Create Next App 3 gadi atpakaļ
.travis.yml b38fc1a942 create travis.yml 3 gadi atpakaļ
LICENSE 191b692006 Create LICENSE 3 gadi atpakaļ
README.md a9d7a13656 update README.md 3 gadi atpakaļ
jest.config.ts ed09c71d92 setup test environment 3 gadi atpakaļ
jest.setup.ts ed09c71d92 setup test environment 3 gadi atpakaļ
next-env.d.ts a4da57fa41 Initial commit from Create Next App 3 gadi atpakaļ
next.config.js 08755fef54 remove unused variable 3 gadi atpakaļ
package.json d4b09e4f28 remove react-flow-renderer 3 gadi atpakaļ
tsconfig.json 8b2822221f convert parser into TS 3 gadi atpakaļ
yarn.lock d4b09e4f28 remove react-flow-renderer 3 gadi atpakaļ

README.md

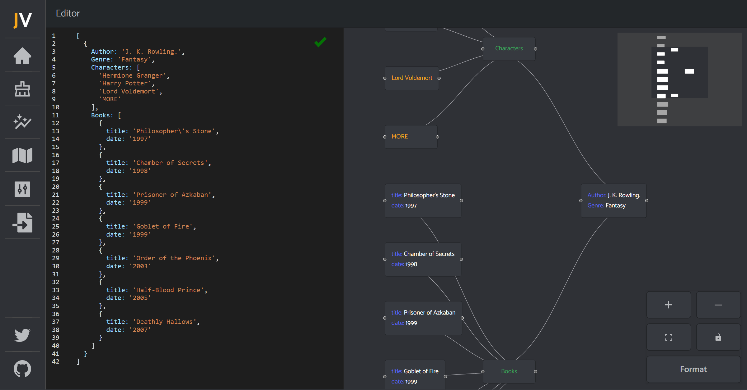
JSON Visio (jsonvisio.com)

Simple visualization tool for your JSON data. No forced structure, paste your JSON and view it instantly.

Check it out! jsonvisio.com

Preview

Preview

Preview