⭐️ Transform data chaos into clarity with JSON Crack - the ultimate JSON visualization solution.
fork from : https://github.com/AykutSarac/jsoncrack.com.git

Aykut Saraç 34f8df1c80 update travis.yml 3 years ago
preview a9d7a13656 update README.md 3 years ago
public 45061c16f4 update favicon 3 years ago
src 3a1e414dcf temp fix: node size getting too wide 3 years ago
.babelrc 3dff180408 initial commit 3 years ago
.eslintrc.json ed09c71d92 setup test environment 3 years ago
.gitignore a4da57fa41 Initial commit from Create Next App 3 years ago
.travis.yml 34f8df1c80 update travis.yml 3 years ago
LICENSE 191b692006 Create LICENSE 3 years ago
README.md a9d7a13656 update README.md 3 years ago
jest.config.ts ed09c71d92 setup test environment 3 years ago
jest.setup.ts ed09c71d92 setup test environment 3 years ago
next-env.d.ts a4da57fa41 Initial commit from Create Next App 3 years ago
next.config.js 08755fef54 remove unused variable 3 years ago
package.json 0a7c1afc67 Revert "fixed minor bugs & feature implementations" 3 years ago
tsconfig.json 8b2822221f convert parser into TS 3 years ago
yarn.lock 9ef5ce0a34 add split pane pkg 3 years ago

README.md

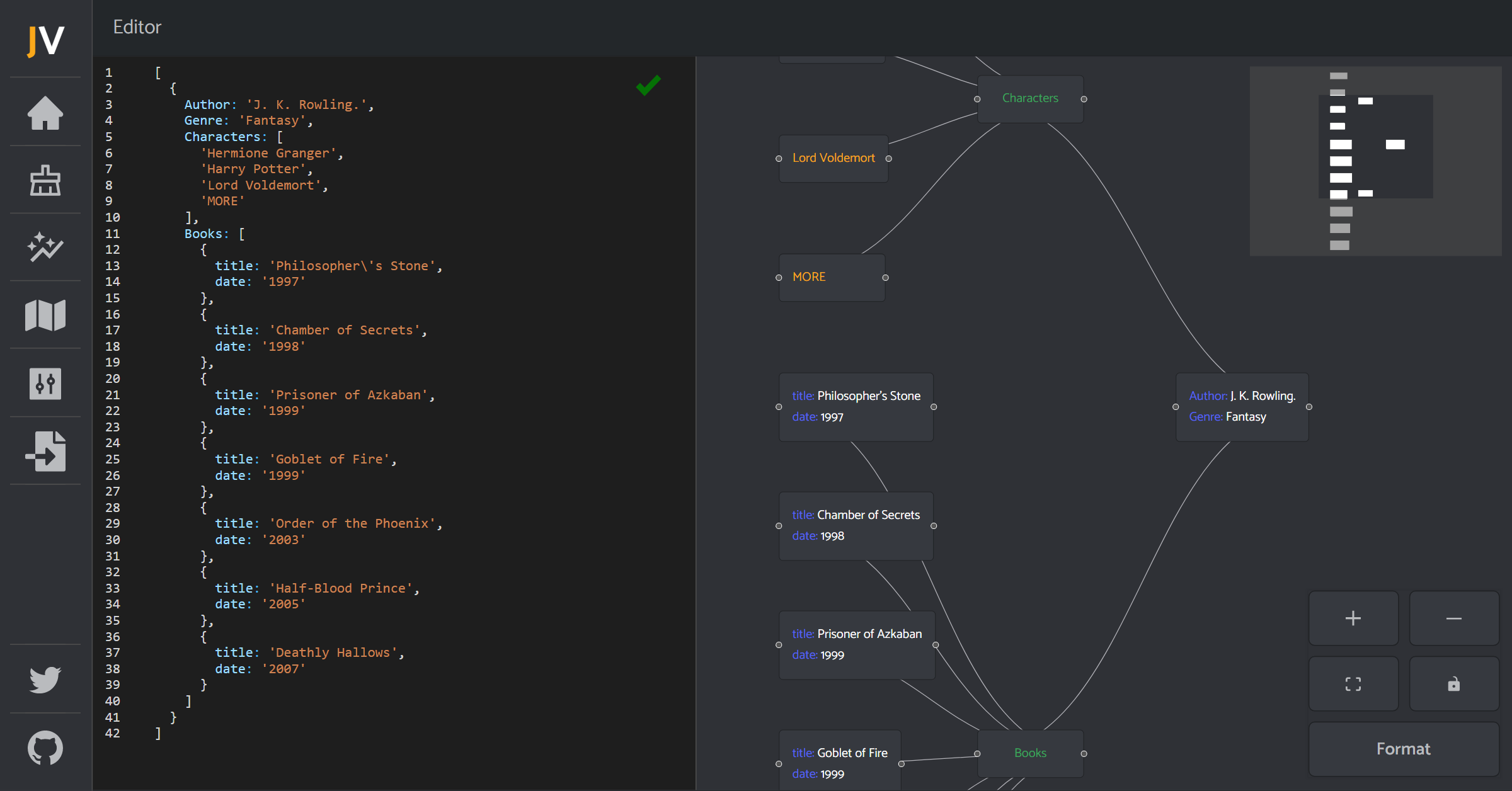
JSON Visio (jsonvisio.com)

Simple visualization tool for your JSON data. No forced structure, paste your JSON and view it instantly.

Check it out! jsonvisio.com

Preview

Preview

Preview